
Firefox AddOn: TYPO3 Workbench
Thanks to Markus from VisionConnect for sharing!
The TYPO3 Workbench Plugin is an Firefox addon that helps you to manage your TYPO3 Projects and offers you often needed information in the development process.
The start of this Firefox addon development was based on our laziness. Being a web development company with focus on TYPO3 we also offer support to our customers. By the time we completed more than 300 internet- and intranet projects we were tired of typing /typo3 to reach the backend of the content management system.
At that time we decided to develop a simple functionality for us and our customers to open the TYPO3 backend without the need for typing in /typo3.
This was the start of our first addon "TYPO3 Backend" for Firefox at January, 29 2007.
Very early we had the idea to add more convenience to the everyday work with TYPO3 and Firefox. So we added some desired modules and called it "TYPO3 Workbench".

The modules of TYPO3 Workbench
1. TYPO3 Backend
First of all you can switch to the TYPO3 backend from the website with a simple click. By using the login-manager of Firefox it is also possible to automatically log into the backend.
This even works if TYPO3 is not installed in the root of the web server. For example if a localhost installation (e.g. XAMPP) is used.
It also checks whether there is a "/typo3/index.php" or not. According to the result of that check, the log in button will be shown or not. It is also useful if you want to check if a TYPO3 CMS is used.

2. My Projects
In the daily work of a TYPO3 developer there are many web addresses and projects to handle.
Simply use your bookmarks function to add a folder with your current projects or use the tagging function. Set a reference to the folder or the used tag in the TYPO3 Workbench configuration. The TYPO3 Workbench will add a menu to the context menu with your projects listed.
By clicking on one of the menu items, the log in function of TYPO3 Workbench can be used and the backend of the project will be opened in a new browser tab.

3. References
With a growing number of intranet projects we became aware that we had several problems using online references while working in VPN mode or inside the infrastructure of our customer.
It was our goal to get the necessary references available offline.
Based of the HTML availability of the important references (TSREF and TSConfig) we added them to TYPO3 Workbench. In the latest version of the TYPO3 Workbench we also added the reference for FLUID and Extbase, since those are available as a single HTML file on docs.typo3.org.
We also added an integrated search. Developers can copy the desired part and paste it into their template.

4. Find Extensions
To allow fast access to the extension repository we added a simple search function.
Just add search criteria and a new browser tab will open with the Extension Repository on TYPO3.org submitting your search.
5. Search Forums
Search engines like Google tend to show more and more non relevant results for developers. Especially if you are a beginner. It's often better to search through relevant TYPO3 forums to get the desired information.
With the forum search in TYPO3 Workbench you can customize in which forums you want to search. By using this function each selected forum will be opened with its results shown in a new browser tab.
If you find a forum that's missing just send the URL to us (Get in touch via with us at VisionConnect GmbH) and we will consider adding them with the next release.

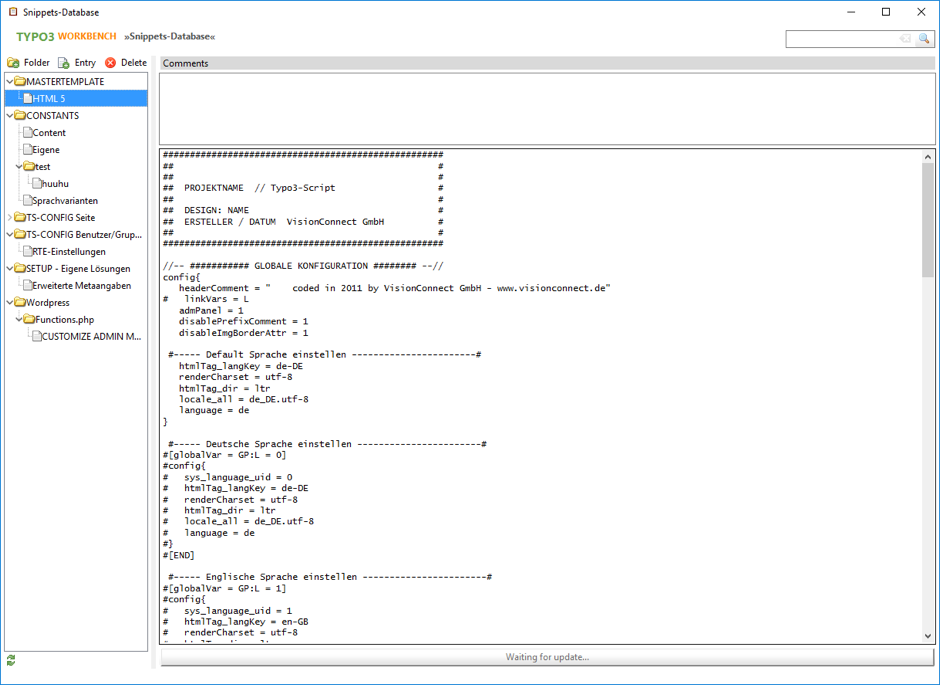
6. Snippet Database
Based on our experience developing intranet solutions for our customers we wanted to have code snippets right at hand when need them.With the Snippets Database we build a solution to store Snippets locally.
For example a company can also store their database somewhere in the local network. Colleagues can fill the database all together.
Just like Kasper Skaarhoj stated for TYPO3: Inspiring people to share!

Goals for the future
The addon is based on the XUL user interface language. Gaining a better inter-compatibility to the chrome browser, we are planning to rebuild the addon based on standard web technologies like JavaScript, HTML and CSS.
If you think something is missing in the addon, feel free to contact us through our website. We like to hear suggestions for building a better addon for the TYPO3 community. You can also download the sources of the addon there, if you like to develop a new version or build some improvements.